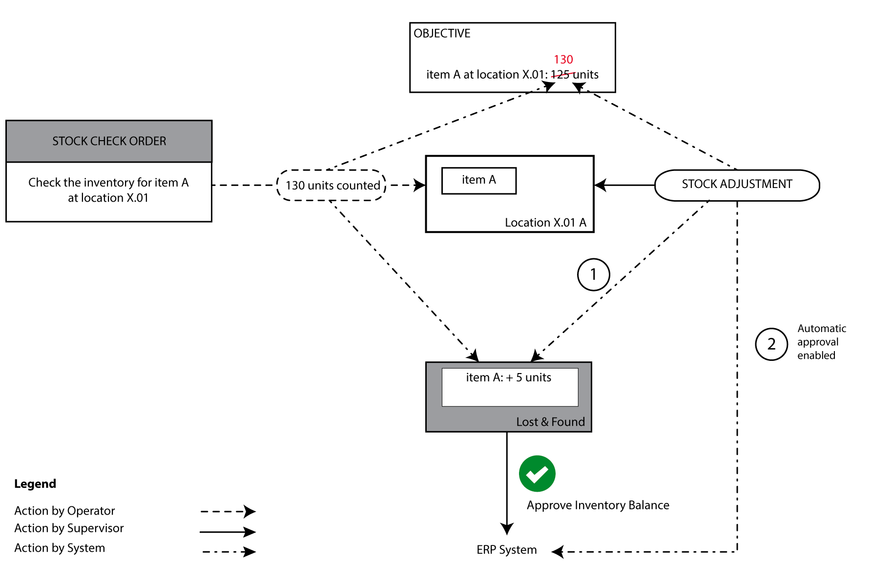
Approve the inventory balance
The counts of a stock check and the inventory adjustments (edit inventory quantity or remove inventory) are immediately processed in Objective. The differences in the stock checks are tracked in the tab Inventory Balance. Inventory adjustments are tracked in the tab Inventory Balance (1), unless the Configurator is set to automatically approve inventory adjustments (2). In order to forward the registrations of stock checks and inventory adjustments to the ERP system, the supervisor will frequently review the differences on the inventory balance and decide to approve them or not. On approval, the balance is set to 0 (zero), and the difference is transferred to the ERP system as an inventory adjustment with a specific reason code (STOCK COUNT, for example).
